This option allows you to import a list of magic numbers into a campaign you may have sent outside the Autoline system. This allows you to create a contact and also attach a PDF if required.
1.1 Create the campaign
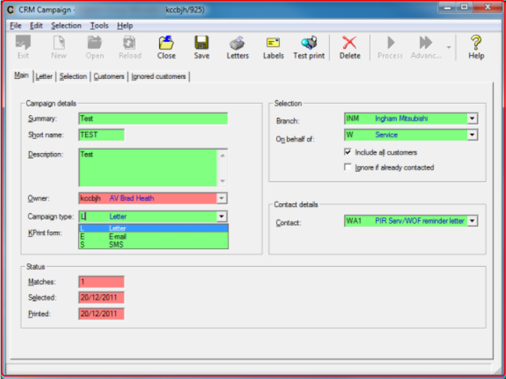
Create the campaign in the normal manner.
Ensure you have a blank list on the Customers tab.

1.2 Load the customer list into the campaign
The spreadsheet must have a heading row. If the campaign is a vehicle campaign (a vehicle contact loaded) The left column should contain the vehicle magic number. If it is a non vehicle contact the left column should contain the customer (target) number.
The spreadsheet tab must be named campaign. The spreadsheet must be saved as an .xls file – not .xlsx
Select the Import from spreadsheet option from the advanced icon.

Select the drive and spreadsheet. Click load
If the campaign is a vehicle campaign you will be presented with

Select the appropriate link you wish to use from the vehicle records.
The next question you will be asked is

The normal selection here will be Yes. If you select No it will ensure that the appropriate costcentre lines and No Mail ticks etc don’t exist, which may cause some of your customers to be added to the Ignore Customers List, which won’t be desirable if you have already contacted this customer anyway.
1.3 Load a PDF if required.
If you require a PDF to be loaded against the contacts.
Temporarily change the campaign type to email.

On the E-mail tab click Attach a file and load the PDF.
CLICK SAVE
CLICK RELOAD
Change the campaign type back to letter.
1.4 Run the campaign
Click the main tab.
Click the Letters icon and select a non printing printer like a PDF creator or Microsoft XPS document writer.
This will ensure no actual letters print but the contacts will be created.
1.5 Alter the contact date and executive.
Run the report generator.
CRM / System Maintenance /

Enter the contact code used in your campaign.
Note down the contact date in the 1st column and the batch number in the 3rd column.

Now run the report generator

Enter the batch number and existing contact date.

Then enter the new contact date and new executive, and whether you want the followup executive changed also.